EAGLELandCoverRaster
EAGLE
/
EAGLELandCoverRaster
/
EAGLELandCoverRaster
Project:
EAGLELandCoverRaster
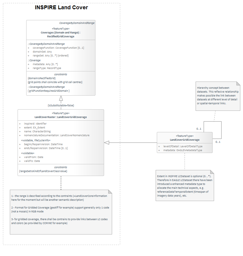
LandCoverGridCoverage
EAGLELandCoverRaster : Class diagram
Created:
27.11.2014 11:55:25
Modified:
27.11.2014 12:34:28
Project:
Author:
jdhernandez
Version:
1.0
Advanced:
ID:
{BF837E14-E918-42bf-B21E-3EFAB9557A54}